Slack Integration
Streamline alerts management with Slack integration
Integrating Slack streamlines the management of Alerts in clusters, allowing users to receive timely notifications to the defined Slack channel when alerts are detected.
Configuring Slack integration with the profile
🛠️ How to create Slack Profile
There are two options for creating a Profile: from the Settings tab or directly from the Overview.
From the Settings tab
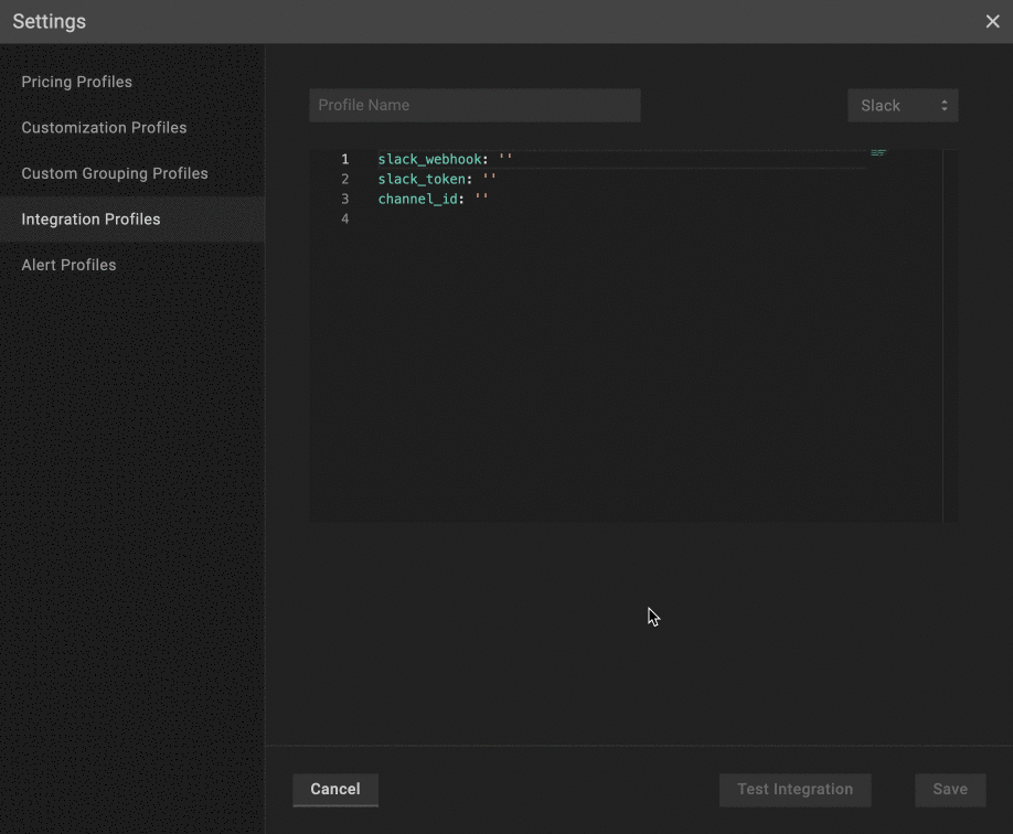
Go to the Settings tab on the left panel -> select Integrations -> click the +Add Integration button and select Slack from the drop-down -> insert the required data.

From the Overview tab
Go to the Overview tab on the left panel -> find the cluster to which you want to apply the Profile and click gear button -> go to Customizations -> find Integrations and click the Communication & Messaging drop-down list -> click the Add New Profile button and select Slack -> configure the profile.

Slack profile configuration

Name the profile.
Configure the profile:
It is important to include relevant data in the
slack_tokenfield as it is a mandatory one. Learn how to configure slack_token here.Indicate the name of the Slack channel where you want to receive the alerts. This field is mandatory, and the indicated channel will be the default channel if Advanced Alert Routing fails. To specify the Slack channel, enter its name in the
channelfield.Set up Advanced Alert Routings to send alerts to different Slack channels for various workloads within a cluster.
The channel_id is deprecated. Please use the channel name instead.
You can create as many as needed Slack Integration Profiles with only one slack_token by changing the channel name.
Use
Set as defaultcheckbox to automatically assign the profile to the clusters. 💡 NOTE: The manually assigned profile takes priority over the default one.Verify if your Slack is configured properly with the
Test Integrationbutton.Click
Savebutton
🛠️ How to apply Slack Profile
Apply to a single cluster
To apply Slack Profile to the cluster, go to the Overview tab on the left panel -> find the cluster to which you want to apply the Slack Profile and click gear button -> go to Customizations -> select the needed profile in the Communication & Messaging drop-down list.

Apply to multiple clusters
To apply the profile to multiple clusters from a single view, use the Manage Assignments feature.
Go to the Settings tab on the left panel -> select the Integrations -> click the Manage Assignments button -> go to Communication & Messaging section and apply the profiles for the needed clusters -> click the Save Changes button.

Advanced Alerts Routing
If you need to configure routing for Slack alerts in a more advanced way, PerfectScale provides an option for setting it up with labels.
This approach enables sending alerts to different Slack channels for various workloads within a cluster.
Learn how to configure routings here.
If the value of a label with key label_key is wrong or empty, PerfectScale will send Alerts to the default Slack channel specified in the channel_id row.
Configuring Slack integration with CRD
To enable Slack alerts using a Custom Resource Definition (CRD), you’ll need to define and apply a Custom Resource (CR) with the required parameters. This approach allows you to manage Slack alerting directly through Kubernetes manifests.
The Custom Resource (CR) must be created in the perfectscale namespace.
Setup instructions
Create the app at https://api.slack.com/apps.
Go to the OAuth & Permissions tab and specify the following scope:
chat:write.public
chat:write
channels:read
conversations.list
Click the Install to Workspace button.
Copy the Bot User OAuth Token (you will need it for the Slack token secret in the next steps).
Apply the Slack token secret first:
Ensure that the secret is created in the same namespace as the exporter - perfectscale.
Configure the CR:
⚙️ CR parameters:
channel
Slack channel name that indicates where to receive PerfectScale alerts.
slack_token_from
A secret that permits PerfectScale to interact with your Slack. Learn how to configure slack_token here.
routings
Advanced alerts routing that enables sending alerts to different Slack channels for various workloads within a cluster based on labels. Learn more here.
Slack Integration Verification
To verify the accuracy of your Slack configuration, simply click on the Test Integration button. When the configuration is correct, you will see the message Slack Configured Correctly . In case of Slack Configured Wrongly response, check and ensure the correctness of the data.
channel_id and slack_token are mandatory. Verification will fail if channel_id and/or slack_token are missing or incorrect.

Last updated
Was this helpful?