Slack Integration
Streamline alerts management with Slack integration
Integrating Slack streamlines the management of Alerts
in clusters, allowing users to receive timely notifications to the defined Slack channel when alerts are detected.
🛠️ How to create Slack Profile
There are two options for creating a Profile: from the Settings tab or directly from the Overview.
From the Settings tab
Go to the Settings
tab on the left panel -> select Integrations
-> click the +Add Integration
button and select Slack
from the drop-down -> insert the required data.

From the Overview tab
Go to the Overview
tab on the left panel -> find the cluster to which you want to apply the Profile
and click gear
button -> go to Customizations
-> find Integrations
and click the Communication & Messaging
drop-down list -> click the Add New Profile
button and select Slack
-> configure the profile.

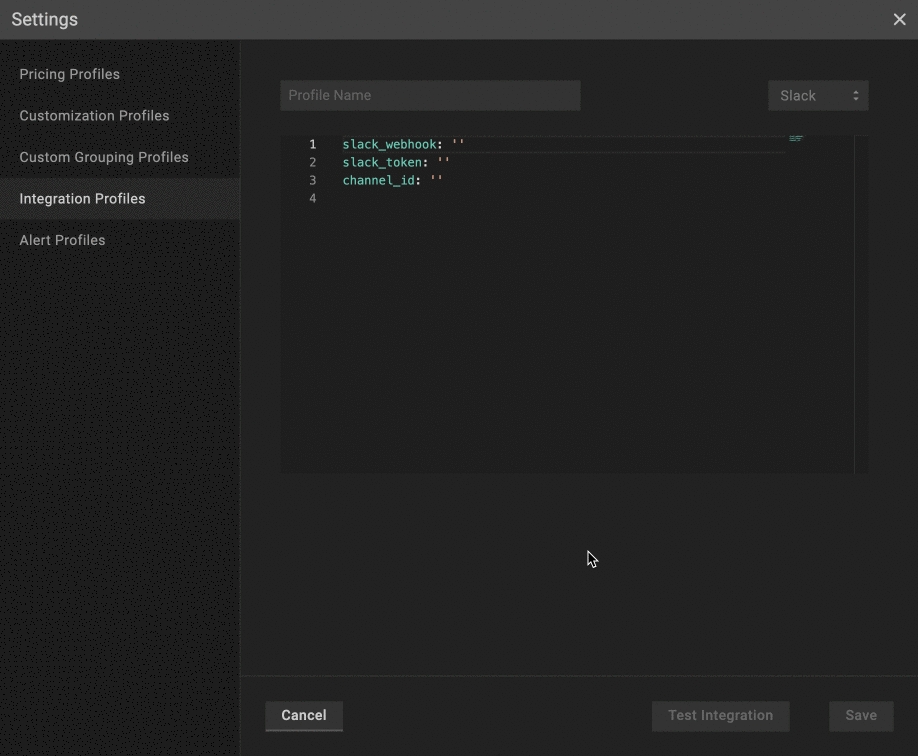
Slack profile configuration

Name the profile.
Configure the profile:
It is important to include relevant data in the
slack_token
field as it is a mandatory one. Learn how to configure slack_token here.Indicate the name of the Slack channel where you want to receive the alerts. This field is mandatory, and the indicated channel will be the default channel if Advanced Alert Routing fails. To specify the Slack channel, enter its name in the
channel
field.Set up Advanced Alert Routings to send alerts to different Slack channels for various workloads within a cluster.
The channel_id is deprecated. Please use the channel name instead.
You can create as many as needed Slack Integration Profiles with only one slack_token by changing the channel name.
Use
Set as default
checkbox to automatically assign the profile to the clusters. 💡 NOTE: The manually assigned profile takes priority over the default one.Verify if your Slack is configured properly with the
Test Integration
button.Click
Save
button
🛠️ How to apply Slack Profile
Apply to a single cluster
To apply Slack Profile
to the cluster, go to the Overview
tab on the left panel -> find the cluster to which you want to apply the Slack Profile
and click gear
button -> go to Customizations
-> select the needed profile in the Communication & Messaging
drop-down list.

Apply to multiple clusters
To apply the profile to multiple clusters from a single view, use the Manage Assignments
feature.
Go to the Settings
tab on the left panel -> select the Integrations
-> click the Manage Assignments
button -> go to Communication & Messaging
section and apply the profiles for the needed clusters -> click the Save Changes
button.

Advanced Alerts Routing
If you need to configure routing for Slack alerts in a more advanced way, PerfectScale provides an option for setting it up with labels.
This approach enables sending alerts to different Slack channels for various workloads within a cluster.
Learn how to configure routings here.
Slack Integration Verification
To verify the accuracy of your Slack configuration, simply click on the Test Integration
button. When the configuration is correct, you will see the message Slack Configured Correctly
. In case of Slack Configured Wrongly
response, check and ensure the correctness of the data.
channel_id
and slack_token
are mandatory. Verification will fail if channel_id
and/or slack_token
are missing or incorrect.

Last updated
Was this helpful?